Thursday, November 23, 2017

Big Data

9 Must-Have Skills to Land Top Big Data Jobs in 2015



-------------------------------------------------------------------------------------------------------

                     NoSQL solutions:Big Data technologies:

                      Hadoop, Hive, Kafka,Spark, MapReduce


         Big data frameworks: HDFS, Spark, Cassandra, or TensorFlow
                                           Cassandra, HIVE, No-SQL databases ( like Hbase, Mongo db).

         Programming languages: Python, Scala, R 


        Understanding of cloud based system, distributed systems:

         Data Science/ Machine Learning:

-------------------------------------------------------------------------------------------------------

                                                      Hadoop:

-------------------------------------------------------------------------------------------------------



          Hadoop Tutorial 1 - What is Hadoop?




-------------------------------------------------------------------------------------------------------

                    Scripting skill:


                               Perl, Python, Shell, Bash, or Ruby


-------------------------------------------------------------------------------------------------------


                    Python:


-------------------------------------------------------------------------------------------------------




         Python for Everybody Specialization

              

        Applied Data Science with Python Specialization




-------------------------------------------------------------------------------------------------------

                                                  Ruby:
-------------------------------------------------------------------------------------------------------




                              Ruby on Rails: An Introduction

                        Rails with Active Record and Action Pack

              Ruby on Rails Web Services and Integration with MongoDB

                        HTML, CSS, and Javascript for Web Developers

                         Single Page Web Applications with AngularJS

                             Capstone: Photo Tourist Web Application


--------------------------------------------------------------------------------------------------------------------------

                            JAVA:

           Java/J2EE application:


--------------------------------------------------------------------------------------------------------------------------

                       java script

Courses and Specializations


                           University of Michigan  


                             Duke University


Java Programming and Software Engineering Fundamentals Specialization


                              Duke University

                Programming Foundations with JavaScript, HTML and CSS

                     Java Programming: Solving Problems with Software

                        Java Programming: Arrays, Lists, and Structured Data

                               Java Programming: Principles of Software Design

                            Java Programming: Build a Recommendation System




HTML, CSS, and Javascript for Web Developers


                                     Johns Hopkins University


Ruby on Rails Web Development Specialization




--------------------------------------------------------------------------------------------------------------------------


                JavaScript, jQuery, and JSON

                                            University of Michigan  


Web Applications for Everybody Specialization:


Build dynamic database-backed web sites. Use PHP, MySQL, jQuery, and Handlebars to build web and database applications


       

                            Building Web Applications in PHP

                Introduction to Structured Query Language (SQL)

                        Building Database Applications in PHP

                                 JavaScript, jQuery, and JSON


--------------------------------------------------------------------------------------------------------------------------


University of Michigan  


Learn to Design and Create Websites. Build a responsive and accessible web portfolio using HTML5, CSS3, and JavaScript


--------------------------------------------------------------------------------------------------------------------------

                                     Introduction to HTML5

                                        Introduction to CSS3

                                       Interactivity with JavaScript


                              Advanced Styling with Responsive Design

                                   Web Design for Everybody Capstone


--------------------------------------------------------------------------------------------------------------------------

                                          

                                         Interactivity with JavaScript


                                          University of Michigan
--------------------------------------------------------------------------------------------------------------------------


                    Week One: Introduction to JavaScript

                    Week Two: Reacting to Your Audience

                     Week Three: Arrays and Looping

                       Week Four: Validating Form Data

--------------------------------------------------------------------------------------------------------------------------


                          Responsive Web Design


               University of London, Goldsmiths, University of London

--------------------------------------------------------------------------------------------------------------------------



Responsive Website Development and Design Specialization

University of London, Goldsmiths, University of London

--------------------------------------------------------------------------------------------------------------------------


Responsive Website Basics: Code with HTML, CSS, and JavaScript

Responsive Web Design

Introduction to Meteor.js Development

Web Application Development with JavaScript and MongoDB

Responsive Website Tutorial and Examples

Responsive Website Development and Design Capstone

--------------------------------------------------------------------------------------------------------------------------
                                              
                                        Johns Hopkins University
--------------------------------------------------------------------------------------------------------------------------
                                              
Introduction to AngularJS

Module 2 - Filters, Digest Cycle, Controller Inheritance, and Custom Services

Week 3 - Promises, Ajax, and Custom Directives

Module 4 - Components, Events, Modules, and Routing

Module 5 - Form Validation, Testing, and Restaurant Site Development


--------------------------------------------------------------------------------------------------------------------------


  A developer's guide to the Internet of Things (IoT)


--------------------------------------------------------------------------------------------------------------------------

                            Introduction to the course

                   Rapid application development in the cloud

               Rapid application development on a Raspberry Pi

                Lower level programming for the Internet of Things


--------------------------------------------------------------------------------------------------------------------------
                                                            
                                                              DB:


--------------------------------------------------------------------------------------------------------------------------



                                MongoDB Tutorial







--------------------------------------------------------------------------------------------------------------------------


Sunday, February 5, 2017

Logging In SSIS


Logging In SSIS























































































































































































































set the 32 bit mode to error logging to show.

Profiler - open the .trc -

SQL SERVER error logging set up - error logged on sysssislog.


















































































































































SSIS - CUSTOM LOGGING STEPS







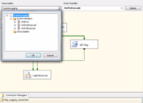
Event Handlers And Custom Logging - SSIS PART 1

























































Event Handler:


Like the Try And Catch.

In the below it shows in event handler the two things






























In Executable , u can "perform" or  "CATCH".


Currently we do not have any "executable".






Event Handler at the package level.

If we create a sql task ,under the executable show the task , log at the task level and
not at the package level.

































variables mapped:



























Get the job run id and get the next one and through out the job run the job run id remains same.








set flag






























This variable is set on all the events.